首页 > 新闻资讯 > Microsoft Edge浏览器如何与Windows共享数据-与Windows共享数据教程

Microsoft Edge浏览器如何与Windows共享数据-与Windows共享数据教程

时间:2024-06-16 10:30来源:财神爷站

      小伙伴们知道Microsoft Edge浏览器如何与Windows共享数据吗?今天小编就来讲解Microsoft Edge浏览器与Windows共享数据的方法,感兴趣的快跟小编一起来看看吧,希望能够帮助到大家。

        第一步:在浏览器页面右上角打开“...”,再点击“设置”。


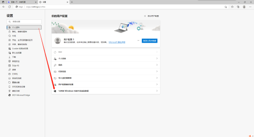
        第二步:在“个人资料”页面打开“与其他 Windows 功能共享浏览数据”。


        第三步:将选项右侧按钮打开即可。


        

相关文章
热门手机应用
热门手机游戏